passatempo fds--- Ainda nao tenho solucao mas aqui fica.
17 mensagens
|Página 1 de 1
Problema das moedas
O Marco tem boa memória. Coloquei este problema há bastante tempo. Está a meio do "thread":
http://www.caldeiraodebolsa.com/forum/v ... ght=moedas
Por sinal foi o Marco quem o resolveu na altura.
Um abraço
Fernando dos Aidos
http://www.caldeiraodebolsa.com/forum/v ... ght=moedas
Por sinal foi o Marco quem o resolveu na altura.
Um abraço
Fernando dos Aidos
MArco,
Simplesmente aqui simplifiquei. A que esta no quadro esta correto mas mais complicada porque, para poupar tempo remetir a 2 e 3 pesagem caso os pratos tivessem o mesmo peso para a pesagem 2 caso tivessem peso diferente, substituindo as moedas do PRATO A pelas que ficaram de fora na primeira pesagem. O que acontece ai e que nao era necessario estamos a aferir se as moedas do PRATO B na primeira pesagem eram verdadeiras ou falsa, porque isso ja sabiamos. A unica questao e que na resposta que te dei, para que entendesses, simplifiquei, mas a do quadro esta correcta, apesar de mais complexa.
Simplesmente aqui simplifiquei. A que esta no quadro esta correto mas mais complicada porque, para poupar tempo remetir a 2 e 3 pesagem caso os pratos tivessem o mesmo peso para a pesagem 2 caso tivessem peso diferente, substituindo as moedas do PRATO A pelas que ficaram de fora na primeira pesagem. O que acontece ai e que nao era necessario estamos a aferir se as moedas do PRATO B na primeira pesagem eram verdadeiras ou falsa, porque isso ja sabiamos. A unica questao e que na resposta que te dei, para que entendesses, simplifiquei, mas a do quadro esta correcta, apesar de mais complexa.
-
Viana
Viana Escreveu:Nao sei onde tens duvidas.
Eu não tenho dúvidas...
Agora está bem. Esta explicação e esta terceira pesagem (que como vês é diferente das outras que estão no quadro) é que não se encontravam lá!
FLOP - Fundamental Laws Of Profit
1. Mais vale perder um ganho que ganhar uma perda, a menos que se cumpra a Segunda Lei.
2. A expectativa de ganho deve superar a expectativa de perda, onde a expectativa mede a
__.amplitude média do ganho/perda contra a respectiva probabilidade.
3. A Primeira Lei não é mesmo necessária mas com Três Leis isto fica definitivamente mais giro.
Vamos ver se explico:
Se na 1 pesagem PRATO A = PRATO B o que faco e o seguinte:
Na 2 pesagem coloco no prato B 4 moedas verdadeiras (que tanto podem ser as do PRATO A ou B na pesagem 1 que sabemos ser todas verdadeiras ja que nao houve alteracao de peso) e no prato A 3 moedas que que ficaram de fora na 1 pesagem e 1 moeda verdadeira. Mantemos de fora uma moeda que tenha ficado de fora na 1 pessagem.
assim se, na pesagem 2, os pratos pesarem o mesmo sabemos que a falsa e a que ficou de fora ja que sabiamos que a falsa estava entre as quatro que na pesagem 1 estava de fora. Das que estavam de fora na 1 pesagem 3 estao na balanca e nao desiquilibram por isso sao verdadeiras, por exclusao de partes a de fora e falsa.
Podemos ainda ter a hipotese de desiquilibrar e temos de ir a 3 pesagem que se faz assim:
distribuis as tres moedas que na pesagem 2 estavam no prato A e que sabes que e entre elas que esta a falsa da seguinte forma:
1 no PRATO A; 1 no PRATO B e 1 de Fora
Se pesarem igual os dois pratos a de fora e falsa.
Se desiquilbrarem a falsa e a que esta no prato que tem a tendencia de peso do PRATO A na pesagem 2 ja que sabemos que na pesagem 2 era o PRATO A que tinha a falsa. Ou seja, se na pesagem 2 o prato A era o mais pesado, entao na 3 a falsa e a do prato mais pesado, e vice versa.
Nao sei onde tens duvidas.
Se na 1 pesagem PRATO A = PRATO B o que faco e o seguinte:
Na 2 pesagem coloco no prato B 4 moedas verdadeiras (que tanto podem ser as do PRATO A ou B na pesagem 1 que sabemos ser todas verdadeiras ja que nao houve alteracao de peso) e no prato A 3 moedas que que ficaram de fora na 1 pesagem e 1 moeda verdadeira. Mantemos de fora uma moeda que tenha ficado de fora na 1 pessagem.
assim se, na pesagem 2, os pratos pesarem o mesmo sabemos que a falsa e a que ficou de fora ja que sabiamos que a falsa estava entre as quatro que na pesagem 1 estava de fora. Das que estavam de fora na 1 pesagem 3 estao na balanca e nao desiquilibram por isso sao verdadeiras, por exclusao de partes a de fora e falsa.
Podemos ainda ter a hipotese de desiquilibrar e temos de ir a 3 pesagem que se faz assim:
distribuis as tres moedas que na pesagem 2 estavam no prato A e que sabes que e entre elas que esta a falsa da seguinte forma:
1 no PRATO A; 1 no PRATO B e 1 de Fora
Se pesarem igual os dois pratos a de fora e falsa.
Se desiquilbrarem a falsa e a que esta no prato que tem a tendencia de peso do PRATO A na pesagem 2 ja que sabemos que na pesagem 2 era o PRATO A que tinha a falsa. Ou seja, se na pesagem 2 o prato A era o mais pesado, entao na 3 a falsa e a do prato mais pesado, e vice versa.
Nao sei onde tens duvidas.
-
Viana
Re: Esta correto
Viana Escreveu:Nao esta incorrecto, pois so passas ate ai se a primeira pesagem for diferente, caso contrario (se os pratos tiverem o mesmo peso como colocas a hipotese) nao saltas para esse quadro mas sim para o primeiro da direita pois ºe certo que a falsa esta nas de fora na primeira pesagem (verdes).
Exacto.
MAs o que tu dizes nesse quadro é:
Aplica-se o mesmo esquema se PRATO A diferente de PRATO B substituindo o correspondente ao PRATO A na pesagem 1 pelo FORA na pesagem 1 e tirando as mesmas conclusões.
Aqui tens duas hipóteses:
FLOP - Fundamental Laws Of Profit
1. Mais vale perder um ganho que ganhar uma perda, a menos que se cumpra a Segunda Lei.
2. A expectativa de ganho deve superar a expectativa de perda, onde a expectativa mede a
__.amplitude média do ganho/perda contra a respectiva probabilidade.
3. A Primeira Lei não é mesmo necessária mas com Três Leis isto fica definitivamente mais giro.
Esta correto
Nao esta incorrecto, pois so passas ate ai se a primeira pesagem for diferente, caso contrario (se os pratos tiverem o mesmo peso como colocas a hipotese) nao saltas para esse quadro mas sim para o primeiro da direita pois ºe certo que a falsa esta nas de fora na primeira pesagem (verdes). Ou seja, a resposta no segundo quadro (debaixo para cima) da direita e dada a contar que a primeira pesagem seja diferente, caso contrario e os pratos tenham o mesmo peso, passas para o primeiro quadro da direita. Ai sabes que, se os pratos pesam o mesmo, a falsa esta nas outras quatro que estavam de fora (verdes).
Eu ja examinei o problema todo e nao encontro falhas mas mesmo assim gostava de saber outras possiveis solucoes ja que em parece haver outras hipoteses.
Eu ja examinei o problema todo e nao encontro falhas mas mesmo assim gostava de saber outras possiveis solucoes ja que em parece haver outras hipoteses.
-
Viana
correcção
na minha primeira mensagem qundo escrevi que com 3 pesagens seria possível avaliar 9 moedas o que queria dizer era que com 2 pesagens é possível avaliar 9 moedas e com 3 pesagens 27 moedas
A confiança no trabalho feito, aponta caminho e enche o espirito de certezas.
Os stops protegem a carteira das certezas do espirito.
Os stops protegem a carteira das certezas do espirito.
- Mensagens: 70
- Registado: 5/11/2002 4:34
Viana a resposta é bem mais simples do que isso
divides as moedas em 3 grupos de 4
colocas cada um dos grupos num dos pratos da balança e o terceiro grupo fica fora
se os pratos ficaram iguais a moeda falsa está no grupo que ficou fora. se ficam diferentes a moeda falsa está no grupo que pesa menos.
assim identificaste o grupo de 4 em que a moeda falsa se encontra.
passas à segunda pesagem 2 moedas em cada prato
selecionas o grupo correcto e depois uma moeda em cada prato
colocas cada um dos grupos num dos pratos da balança e o terceiro grupo fica fora
se os pratos ficaram iguais a moeda falsa está no grupo que ficou fora. se ficam diferentes a moeda falsa está no grupo que pesa menos.
assim identificaste o grupo de 4 em que a moeda falsa se encontra.
passas à segunda pesagem 2 moedas em cada prato
selecionas o grupo correcto e depois uma moeda em cada prato
A confiança no trabalho feito, aponta caminho e enche o espirito de certezas.
Os stops protegem a carteira das certezas do espirito.
Os stops protegem a carteira das certezas do espirito.
- Mensagens: 70
- Registado: 5/11/2002 4:34
Parece-me que estás bastante perto mas há aí pelo menos uma falha: se reparares, no segundo quadro da direita (de cima para baixo) a explicação que apresentas só resulta caso a primeira pesagem tenha dado diferentes.
Não li tudo e por isso não sei se há outras falhas (em todo o caso não andas longe).
Não li tudo e por isso não sei se há outras falhas (em todo o caso não andas longe).
FLOP - Fundamental Laws Of Profit
1. Mais vale perder um ganho que ganhar uma perda, a menos que se cumpra a Segunda Lei.
2. A expectativa de ganho deve superar a expectativa de perda, onde a expectativa mede a
__.amplitude média do ganho/perda contra a respectiva probabilidade.
3. A Primeira Lei não é mesmo necessária mas com Três Leis isto fica definitivamente mais giro.
nao entendi
O problema e mesmo 12 moedas em 3 pesagens. Sei que ha outros com mais moedas e mais pesagens. Mas este ºe mesmo assim e penso que a resposta e a que apresento na imagem.
Começa com 4 em cada prato e 4 de fora. Ou seja, começamos por saber em qual dos grupos de 4 esta a falsa e quais os dois grupos com moedas verdadeiras, ja que se os pratos nao desiquilbrarem sao os dois grupos verdadeiros e a de fora falsa. Se desiquilibrarem um deles e falso e a de fora e verdadeira. E depois e sempre por ai fora conforme o exemplo. Nao entendi a questao de 27 moedas e 9
Começa com 4 em cada prato e 4 de fora. Ou seja, começamos por saber em qual dos grupos de 4 esta a falsa e quais os dois grupos com moedas verdadeiras, ja que se os pratos nao desiquilbrarem sao os dois grupos verdadeiros e a de fora falsa. Se desiquilibrarem um deles e falso e a de fora e verdadeira. E depois e sempre por ai fora conforme o exemplo. Nao entendi a questao de 27 moedas e 9
-
Viana
com 3 pesagens
podiamos distinguir a moeda falsa entre 27 moedas
o máximo de moedas que podemos avaliar com 3 pesagens é nove.
o máximo de moedas que podemos avaliar com 3 pesagens é nove.
A confiança no trabalho feito, aponta caminho e enche o espirito de certezas.
Os stops protegem a carteira das certezas do espirito.
Os stops protegem a carteira das certezas do espirito.
- Mensagens: 70
- Registado: 5/11/2002 4:34
excacto. Eram tres.
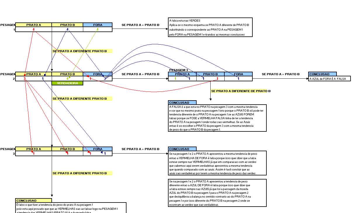
Eu penso que e assim:
PRATO A PRATO B FORA
4 4 4
SE PRATO A DIFERENTE PRATO B
PRATO A PRATO B FORA
3 1 4 1 3
VERDADEIRA
SE PRATO A DIFERENTE PRATO B
PRATO A PRATO B FORA
1 1 1 1
CONCLUSAO
É falso o que tiver a tendencia do peso do prato A na pesagem 1
pois esta aqui provado que que as VERMELHAS sao as falsas logo na PESAGEM 1
a tendencia das VERMELHAS (PRATO A) é a da moeda falsa
CONCLUSAO
É falso o que tiver a tendencia do peso do prato A na pesagem 1
pois esta aqui provado que que as VERMELHAS sao as falsas logo na PESAGEM 1
a tendencia das VERMELHAS (PRATO A) é a da moeda falsa
CONCLUSAO
A FALSA é a que esta no PRATO na pesagem 3 com a mesma tendencia
e cor que no mesmo prato na pessagem 1 isto porque o PRATO B só pode ter
tendencia diferente de o PRATO A na pesagem 1 se as AZUIS FOREM
falsas porque se FOSE a VERMELHA FALSA tinha de ter a tendencia
do PRATO A na pesagem 1 onde todas sao vermelhas. Se as Azuis
entao é so escolher o PRATO da pesagem 3 com a mesma tendencia
de peso do que o PRATO B da pesagem 1.
A falsa esta nas VERDES
Aplica-se o mesmo esquema se PRATO A diferente de PRATO B
substituindo o correspondente ao PRATO A na PESAGEM 1
pelo FORA na PESAGEM 1 e tirandos as mesmas conclusoes
Aqui aparece desconfigurado mas vou tentar colocar imagem.
Eu penso que e assim:
PRATO A PRATO B FORA
4 4 4
SE PRATO A DIFERENTE PRATO B
PRATO A PRATO B FORA
3 1 4 1 3
VERDADEIRA
SE PRATO A DIFERENTE PRATO B
PRATO A PRATO B FORA
1 1 1 1
CONCLUSAO
É falso o que tiver a tendencia do peso do prato A na pesagem 1
pois esta aqui provado que que as VERMELHAS sao as falsas logo na PESAGEM 1
a tendencia das VERMELHAS (PRATO A) é a da moeda falsa
CONCLUSAO
É falso o que tiver a tendencia do peso do prato A na pesagem 1
pois esta aqui provado que que as VERMELHAS sao as falsas logo na PESAGEM 1
a tendencia das VERMELHAS (PRATO A) é a da moeda falsa
CONCLUSAO
A FALSA é a que esta no PRATO na pesagem 3 com a mesma tendencia
e cor que no mesmo prato na pessagem 1 isto porque o PRATO B só pode ter
tendencia diferente de o PRATO A na pesagem 1 se as AZUIS FOREM
falsas porque se FOSE a VERMELHA FALSA tinha de ter a tendencia
do PRATO A na pesagem 1 onde todas sao vermelhas. Se as Azuis
entao é so escolher o PRATO da pesagem 3 com a mesma tendencia
de peso do que o PRATO B da pesagem 1.
A falsa esta nas VERDES
Aplica-se o mesmo esquema se PRATO A diferente de PRATO B
substituindo o correspondente ao PRATO A na PESAGEM 1
pelo FORA na PESAGEM 1 e tirandos as mesmas conclusoes
Aqui aparece desconfigurado mas vou tentar colocar imagem.
- Anexos
-
- Picture1.jpg (102.26 KiB) Visualizado 911 vezes
-
- Picture1.jpg (102.26 KiB) Visualizado 920 vezes
-
Viana
Já agora, o problema é 12 moedas em 3 pesagens (tenho a certeza absoluta que em 2 pesagens é impossível).
FLOP - Fundamental Laws Of Profit
1. Mais vale perder um ganho que ganhar uma perda, a menos que se cumpra a Segunda Lei.
2. A expectativa de ganho deve superar a expectativa de perda, onde a expectativa mede a
__.amplitude média do ganho/perda contra a respectiva probabilidade.
3. A Primeira Lei não é mesmo necessária mas com Três Leis isto fica definitivamente mais giro.
Viana, esse problema já foi aqui resolvido no Caldeirão. Foi colocado pelo Fernando dos Aidos salvo erro...
FLOP - Fundamental Laws Of Profit
1. Mais vale perder um ganho que ganhar uma perda, a menos que se cumpra a Segunda Lei.
2. A expectativa de ganho deve superar a expectativa de perda, onde a expectativa mede a
__.amplitude média do ganho/perda contra a respectiva probabilidade.
3. A Primeira Lei não é mesmo necessária mas com Três Leis isto fica definitivamente mais giro.
- Mensagens: 1010
- Registado: 5/11/2002 10:43
- Localização: Braga
passatempo fds--- Ainda nao tenho solucao mas aqui fica.
Temos 12 moedas em que uma delas é falsa e sabemos que a falsa tem um peso diferente das verdadeiras. Como conseguimos descobrir a falsa em apenas 2 pessagens. Apresentaram-me hoje este problema. Estive a ver e penso ter a solucao que fiz numa folha de Excel, mas nao tenho a certeza. Gostava que apresetassem as vossas em resposta a este post.
-
Viana
17 mensagens
|Página 1 de 1
Quem está ligado:
Utilizadores a ver este Fórum: Ano nimus, Bing [Bot], cali010201, Google Adsense [Bot], icemetal, iniciado1, latbal, m-m, malakas, Mavericks7, Minsk, mjcsreis, MR32, nicoo, Nuno V, nunorpsilva, O Magriço, OCTAMA, PAULOJOAO, Pedromoreiraaaa, PMP69, SerCyc, Shimazaki_2, trend=friend, yggy e 251 visitantes
